Продумываем логику работы, определяем схему и модель БД

Подготовительные работы закончены, и сегодня мы приступаем непосредственно к разработке компонента.
Мы пишем компонент рассылок, поэтому нужно продумать основную логику работы. Обращаю ваше внимание на то, что наша цель - научиться писать компоненты для MODX, а не написать лучшую рассылку в мире. Поэтому прошу вас сразу поумерить амбиции и не предлагать добавить мега-функционал.
Логика работы мне видится такой:
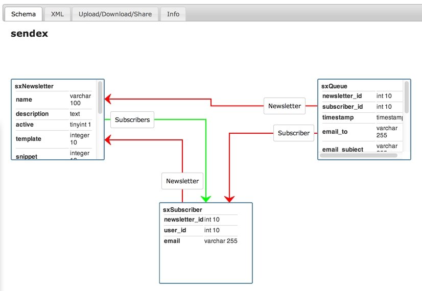
  • У нас есть объект Рассылка - в нём всё, что нужно для формирования писем: тема, шаблон, отправитель и т.д.
  • Объект Подписчик подписывается на рассылку. Пока будем считать, что это должен быть авторизованный юзер, но в голове держим, что можно добавить и гостей.
  • При наступлении каких-то событий, вызывается объект Подписка и выполняет определённый код, который генерирует письма и сохраняет их как объект Очередь. Для большей универсальности, можно выносить этот код в отдельный сниппет.
  • Сервер выполняет скрипт рассылки и отправляет письма из Очереди по расписанию, хоть каждые 5 минут. Если очередь пуста, значит все уже отправлено.
Соответственно, в админке у нас будет страница управления подписками, добавление к ним подписчиков, и просмотр очереди сообщений, с возможность что-то удалить или отправить "прямо сейчас". Возможно, еще добавим страницу проверки отправки сообщений, чтобы слать себе тестовые письма для отладки.
С функционалом примерно определились, теперь нужно написать схему БД, чтобы хранить наши данные.

Схема таблиц БД

Схема в MODX - это файл формата XML, в котором описаны все объекты и их связи. Он не участвует в работе компонента, он нигде не используется, он нужен только для генерации модели.
Схема может изменяться, по мере развития дополнения. Вы можете добавлять или удалять объекты, индексы и связи. Не нужно пытаться предусмотреть сразу все колонки в таблицах - вы сможете добавить их в любое время.
Основные принципы схемы xPDO можно прочитать в официальной документации, а я просто покажу вам уже готовый файл и объясню, что там и как.
Открываем схему в моем репозитории на GitHub и смотрим.
Каждый объект описывается в теге object. В атрибутах объекта вы указываете его имя и таблицу БД, в которой он будет храниться. Таблица указывается без префикса сайта - он будет добавлен автоматически самим MODX, когда понадобится.
<object class="sxNewsletter" table="sendex_newsletters" extends="xPDOSimpleObject">
Наш объект обязан расширять уже существующий объект MODX, обычно используется xPDOSimpleObject. От него мы унаследуем колонку id, как первичный ключ - поэтому нигде в схеме не указано id у объектов.
А вот если бы мы наследовали xPDOObject, тогда пришлось бы самостоятельно это прописывать. Если не хотите заморочек, просто всегда используйте xPDOSimpleObject.
Дальше в объекте описываются его поля:

<field key="name" dbtype="varchar" precision="100" phptype="string" null="false" default="" />
<field key="description" dbtype="text" phptype="text" null="true" default="" />
<field key="active" dbtype="tinyint" precision="1" phptype="boolean" attributes="unsigned" null="true" default="1" />
  • key - имя поля
  • dbtype - тип поля в базе данных: int, varchar, text и т.д.
  • precision - точность, или размер поля. Требуется для типов с фиксированной длиной, как например int и varchar. У полей text не указывается.
  • phptype - тип переменной в php, xPDO будет менять значение согласно ему: integer, string, float, json, array. Обратите внимание, что json и array - это изобретение MODX. Array - это для сериализованных данных, с сохранением типа, а json - обычный json. При сохранении такого поля его значение будет прогоняться через serialize() или json_encode(), a при получении - через unserialize() и json_decode. Таким образом, можно удобно хранить массивы в базе данных.
  • null - может ли поле быть пустым? Если вы укажите здесь false, а при работе с объектом не пришлете значение - будет ошибка в логе.
  • default - значение по умолчанию, будет использовано, если поле может быть null, и для него нет данных при сохранении
  • attributes - дополнительные свойства для передачи в БД. Они точно такие же, как в mySql
Это только основные свойста, MODX хранит много недокументированных возможностей, поэтому рекомендую внимательно смотреть на его собственную схему, и просто копировать, что нужно.
После описания колонок таблицы, нужно указать индексы, чтобы наша таблица быстра работала. В большинстве случаем достаточно добавить в индекс те поля, по которым будет проводиться выборка:

<index alias="name" name="name" primary="false" unique="false" type="BTREE">
    <column key="name" length="" collation="A" null="false" />
</index>
<index alias="active" name="active" primary="false" unique="false" type="BTREE">
    <column key="active" length="" collation="A" null="false" />
</index>
Из важных атрибутов здесь - primary - является ли индекс первичным? Обычно - нет, первичный индекс у нас по полю id от xPDOSimpleObject.
  • unique - является ли индекс уникальным? То есть, может ли быть в таблице 2 и более одинаковых значения у этого поля? Уникальный индекс у нас снова по колонке id.
Ну и последнее - отношение объектов друг к другу:
<composite alias="Subscribers" class="sxSubscriber" local="id" foreign="newsletter_id" cardinality="many" owner="local" />
<aggregate alias="Template" class="modTemplate" local="template" foreign="id" cardinality="one" owner="foreign" />
<aggregate alias="Snippet" class="modSnippet" local="snippet" foreign="id" cardinality="one" owner="foreign" />
Composite - объект является главным, по отношению к другому. При удалении такого объекта будут удалены все дочерние объекты, связанные с ним здесь. Aggregate - объект подчинён другому объекту. При его удалении главному ничего не будет. - alias - псевдоним связи. Используется в $object->getMany('Subscribers'); или $object->addOne('Template');
  • class - настоящее имя класса, с которым связывается текущий объект.
  • local - поле текущего обхекта, по которому идёт связь
  • foreign - поля объекта, с которым связываемся
  • cardinality - тип связи. Один к одному, или один к нескольким. Обычно у связи aggregate это one, а у composite - many, то есть, у родителя много потомков, а у потомков только один родитель. Но бывают и исключения. Если связь many, то использует addMany() и getMany(), если one - то addOne() и getOne().
Для наглядного представления схемы я советую использовать сервис от Jeroen Kenters
По ходу разработки схема будет неоднократно меняться, так что дальше должно стать понятнее.

Генерация модели

Как я уже говорил, сама схема нам ничего не даёт, нам нужна рабочая модель. А что такое модель БД в MODX? Это набор файлов php, который состоит из основных объектов и расширения для конкретной БД.
Давайте сгенериуем модель и посмотрим, что там получится: 1. Копипастим текущую схему в свой проект и сохраняем. Изменения должны синхронизироваться с сервером.
Вот мой сегодняшний коммит со всей работой. А вот список всех коммитов, для отслеживания прогресса.
Ну а теперь давайте посмотрим внимательнее, что это за модель такая на примере объекта sxNewsletter?
Итак, у нас появились новые файлы: - /model/sendex/metadata.mysql.php - общая информация о том, какие обхекты есть в компоненте.
  • /model/sendex/sxnewsletter.class.php - объект sxNewsletter, здесь все его основные методы
  • /model/sendex/mysql/sxnewsletter.class.php - расширение объекта sxNewsletter для БД MySql. Здесь методы, которые нужны для обеспечения его работы именно с этой базой данных.
  • /model/sendex/mysql/sxnewsletter.map.inc.php - карта объекта, sxNewsletter, которая используется только для MySql. В ней прописаны все поля, индексы и связи, которые мы задали в схеме XML.
Как нетрудно догадаться, если бы мы создали еще одну схему для БД MsSQL, и сгенерировали модель по ней, то /model/sendex/metadata.mysql.php остался бы прежнем, а в /model/sendex/ добавилась бы директория mssql, с файлами sxnewsletter.class.php и sxnewsletter.map.inc.php.
Именно так MODX поддерживает любые БД при помощи xPDO - создаёт один общий объект, который расширяется при работе в определённой системе.
Файлы, которые лежат в /model/sendex/mysql/ нам не понадобятся, более того, они будут перезаписываться при каждой генерации модели по новой схеме (такой уж у меня скрипт генерации), а вот в /model/sendex/sxnewsletter.class.php мы потом будем писать разные методы, чтобы вызывать их вот так:
if ($newsletter = $modx->getObject('sxNewsletter', 1)) {
    echo $newsletter->имяМетода('параметры');
}
Откройте, к примеру, объект modUser и поглядите на знакомые методы isAuthenticated() и joinGroup() - вот так MODX и работает =) Теперь вы знаете, как просто выяснить, что умеет какой-то объект в движке или его дополнениях.
Два других наших объекта sxSubscriber и sxQueue работают точно так же.

Заключение

Итак, сегодня мы определились с основной логикой работы, которую будем программировать в дальнейшем, и набросали первый вариант нашей модели xPDO для БД MySql.
На следующем уроке собираем компонент в транспортный пакет, устанавливаем его на сайт и настраиваем для удобной дальнейшей разработки. А потом разбираемся с контроллерами custom manager pages админки и готовимся рисовать интерфейс на ExtJs.

23 комментария

Виталий Князь
Добавляем создание новых обхектов при установке компонента в /_build/resolvers/resolve.tables.php
Почему то не изменяется файл > _build/resolvers/resolve.tables.php
Василий Наумкин
Как это? Открываешь файл в проекте, меняешь строчки, жмешь Ctrl+S.
В любом случае, сегодня нам это не нужно - ресолвер понадобится только при сборке пакета.
Виталий Князь
Предыдущие уроки я по несколько раз переделывал, т.к с первого раза все не получалось как надо и сейчас, после прочтения комментария, я снова перечитал урок - действительно же, надо "ручками" добавить ... а сначала я прочитал что надо запустить файл
/_build/resolvers/resolve.tables.php
и эти строчки сами добавяться.
Василий Наумкин
Не-не-не, это же ресолвер - скрипт, который будет запущен при установке пакета.
Именно этот файл физически создаст таблицы, описанные в модели. И мы указываем, какие объекты используются.
Правильная разработка дополнений - тема сложная, так что перечитывать будем часто. Тем более, что доступ в раздел у тебя останется навсегда.
Виталий Князь
Можно как-то сравнить 2 репозитория у тебя и у меня? Так получилось, что коммит отправил 2 раза и вышло вот так вот: https://github.com/sentyakov/Sendex/commits/master
Василий Наумкин
Ничего страшного, хоть 10 коммитов отправляй. Судя по всему, там разница только в отступах. Сравнивать, насколко я знаю, можно форки - то есть ответвления от основного проекта. А мы делаем все независимо.
После окончания уроков ты сможешь просто удалить свой репозиторий, форкнуть мой и присылать свои изменения.
Илья Уткин
Я, конечно, вперёд батьки в пекло лезу, но у меня вопрос - мы, получается, текст писем будем хранить в шаблонах? Может, рассылку связывать по полю template с объектом modChunk, а не modTemplate?
Василий Наумкин
Мы будем доставать и процессить этот шаблон, а в нём могут быть и чанки, сниппеты и фильтры.
Будет удобно прописывать логику отображения и тестировать оформление письма
Виталий Князь
Есть ли возможность указывать ориентировочную дату выхода следующего урока?
Василий Наумкин
Нет, это процесс творческий, не хочу загонять себя в рамки.
Пока за 8 дней написано 5 заметок - неплохой темп. Сегодня - завтра будет следующая.
Илья Ершов
В исходнике modUser приведённом по ссылке в тексте статьи присутствует интересная конструкция для phpStorm: /** @var modX|xPDO $xpdo */
И вообще перед каждой функцией в комментах разметка, такое чувство, что генерировалась чем-то автоматически...
Василий Наумкин
Ага, это PHPDoc.
Можно генерировать автоматом по нажатию Ctrl+Enter → PHPDoc Blocks... или писать ручками.
Roman Smile
Василий, а как в xml-схеме обозначить столбец key с типом enum и вариантами a, b, c.
Василий Наумкин
Не знаю, нигде такого не видел. Думаю, варианты enum можно попробовать указать в attributes.
Roman Smile
Нигде про enum не сказано, даже в той схеме modx его нет. У меня сработало в таком виде (важно также указать default):

<field key="key" dbtype="enum" precision="'a','b','c','d'" phptype="string" null="true" default="a" />
Так правильно создалась таблица в БД после запуска build.transport.php Кроме корректного создания таблицы, что-то еще стоит проверить по этому столбцу?
Василий Наумкин
По идее, нужно попробовать теперь сохранить объект с некорректным значением и получить ошибку - тогда ясно будет, что работает.
wld
А если создавать объект, который расширяет modResource или какой другой объект, в таком случае достаточно :

<object class="test" extends="modResource">
    <field key="class_key" dbtype="varchar" precision="100" phptype="string" null="false" default="test" />
</object>
чтобы затем использовать этот объект
$test = $modx->getObject('test', 1);
или нужно еще где то указать на класс modResource?
Василий Наумкин
Достаточно. Только, если ресурс с id = 1 не является объектом Test, то вернётся modResource.
Так что, можно еще точно указать нужный класс:

$test = $modx->getObject('test', array('id' => 1, 'class_key' => 'test'));
Такой вызов вернет test или null.
wld
у меня вот что выдает:
Fatal error: Class 'modResurce' not found in /var/www/mysite/www/mypack/core/components/mypack/model/mypack/test.class.php on line 2
Василий Наумкин
Должно быть modResource, а не modResurce.
Очепятка у тебя.
wld
виноват) с modResource все встало на свои места, а если расширить какой другой объект из другого расширения, скажем msOrder, у меня все равно такую ошибку выдает, хотя нет опечатки
class test extends msOrder {}
Василий Наумкин
Так это же не стандартный класс MODX, а из MS2.
Его как бы нет в системе, пока MODX не загрузит его для работы. Так что, наверное, не получится так расширять.
wld
ок, сделал так:

$this->modx->loadClass('msOrder',MODX_BASE_PATH . 'core/components/minishop2/model/minishop2/');
 $test = $this->modx->getObject('test', 1);
не знаю только на сколько это правильно
bezumkin.ru
Личный сайт Василия Наумкина
Прямой эфир
Василий Наумкин
24.02.2026 03:33:11
Нигде не найти, автор приложения убрал его из общего доступа.
Василий Наумкин
01.12.2025 18:44:20
Спасибо!  Если честно, писать заметки просто лень. Видимо, совсем угас писательский запал. В целом...
kalisto
09.10.2025 14:14:07
Хочется попробовать vespshop. но инструкция сложно оформлена. Старое, новое, битых ссылок много. Хо...
Василий Наумкин
23.12.2024 05:33:00
В MODX сначала создали проблему, автоматически генерируя адреса, а потом "решили" заморозкой. Так ч...
Дмитрий
14.12.2024 09:10:38
Василий, прошу прощения, тупанул, не разобрался сразу. Фреймворк отличный! "Чистый лист" на vue, рис...
Василий Наумкин
05.12.2024 20:01:14
В итоге основная ошибка была в неправильном общем root в Nginx, из-за чего запросы не улетали на фай...
inna
06.11.2024 15:47:13
Да. Все работает. Спасибо.
Василий Наумкин
01.07.2024 11:56:41
Да, верно, именно так. А в контроллере, скорее всего, ловить данные методом post.
Василий Наумкин
26.06.2024 09:38:15
О, точно, вылезает если не залогинен. Спасибо, исправил!
Василий Наумкин
20.03.2024 21:21:52
Volledig!
Уровни подписки
Спасибо!
500 ₽ в месяц
Эта подписка ничего не даёт, просто возможность сказать спасибо за мои заметки. Подписчики отмечаются зелёненьким цветом в комментариях.
Большое спасибо!
1 000 ₽ в месяц
И эта подписка не даёт ничего, кроме оранжевого цвета в комментариях и возможности сказать спасибо, но уже большое!